Tutorial Django Parte 9: Trabalhando com formulários
Neste tutorial, vamos te mostrar como trabalhar com formulários HTML no Django e, em particular, a maneira mais fácil de programar formulários para criar, alterar e excluir instâncias de modelos. Como parte desta demonstração, vamos estender o site da BibliotecaLocal para que bibliotecários possam renovar reservas e criar, alterar e excluir autores usando nossos próprios formulários em vez do "admin" do Django.
| Pré-requisitos: | Completar todos os tópicos anteriores deste tutorial, incluindo Django Tutorial Parte 8: Autenticação e Permissões de Usuário. |
|---|---|
| Objetivo: |
Entender como programar formulários para obter informações dos usuários e atualizar a base de dados. Entender como as views genéricas de edição de formulários baseadas em classes podem simplificar a criação de formulários para trabalhar com um único model. |
Visão Geral
Um Formulário HTML é um grupo de um ou mais campos/widgets em uma página web, que podem ser utilizados para coletar informações dos usuários para submetê-las a um servidor. Formulários são um mecanismo flexível para coletar input de usuário porque há widgets adequados para entrada de variados tipos de dados, incluindo caixas de texto, caixas de seleção, botões radiais, seletores de data etc. Formulários são também um meio relativamente seguro de compartilhar dados com o servidor, pois nos permitem enviar dados em requisições POST com proteção contra ataques maliciosos CSRF (Cross-Site Request Forgery - em inglês, falsificação de solicitação entre sites).
Apesar de ainda não termos criado formulários até o momento neste tutorial, já os encontramos na página do Django Admin — por exemplo, a captura de tela abaixo mostra um formulário para editar um dos nossos modelos de Livros, incluindo algumas listas de seleção e editores de texto.

Trabalhar com formulários pode ser complicado! Desenvolvedores precisam escrever HTML para o formulário, validar e limpar dados submetidos ao servidor (e possivelmente também ao navegador), programar mensagens de erro no formulário para informar o usuário de quaisquer preenchimentos inválidos, lidar com os dados quando enviados com sucesso e, finalmente, mostrar ao usuário algum indicativo de sucesso. Os Django Forms adiantam boa parte desses passos disponibilizando uma estrutura que permite a você definir formulários e seus campos programaticamente, e então utilizar esses objetos tanto para gerar o código HTML do formulário como para cuidar de boa parte da validação e interação de usuário.
Neste tutorial, vamos te mostrar alguns dos métodos para se criar e trabalhar com formulários e, em particular, como as views genéricas de edição de formulários podem reduzir significativamente o seu trabalho ao criar formulários para manipular seus models. Ao longo do caminho, vamos estender nossa aplicação LocalLibrary adicionando um formulário que permita que bibliotecários renovem locações de livros, e vamos construir páginas para criar, alterar e excluir livros e autores (reproduzindo uma versão básica do formulário exibido acima para alterar livros).
Formulários HTML
Antes de mais nada, um breve resumo de Formulários HTML. Considere um formulário HTML simples, com um único campo de texto para entrada do nome de uma "equipe", e sua respectiva legenda:
![]()
O formulário é definido no HTML como uma coleção de elementos dentro das tags <form>...</form>, contendo ao menos um elemento input do tipo type="submit".
<form action="/team_name_url/" method="post">
<label for="team_name">Enter name: </label>
<input
id="team_name"
type="text"
name="name_field"
value="Default name for team." />
<input type="submit" value="OK" />
</form>
Apesar de aqui nós termos um único para inserir o nome da equipe, um formulário pode ter qualquer quantidade de outros elementos de entrada e suas respectivas legendas. O atributo type de um campo define que tipo de widget será exibido. O name e o id de cada campo são utilizados para identificá-lo no JavaScript/CSS/HTML, enquanto value define o valor preenchido inicialmente no campo quando ele é exibido pela primeira vez. A legenda da equipe é especificada usando a tag label (veja "Enter name" na imagem acima), com um atributo for contendo o valor de id do input a ele associado.
A entrada submit será exibida como um botão (por padrão) que pode ser pressionado pelo usuário para enviar ao servidor os dados preenchidos em todos os outros elementos de entrada naquele formulário (neste caso, apenas team_name). Os atributos do formulário definem o método HTTP (method) utilizado para enviar os dados e o destino para esses dados no servidor (action):
action: O recurso/URL para onde os dados devem ser enviados para processamento quando o formulário é enviado. Se isso não estiver configurado (ou configurado para uma string vazia), o formulário será enviado de volta para URL da página atual.method: O método HTTP method utilizado para enviar os dados: post or get.- O método
POSTdeve sempre ser utilizado se os dados forem resultar em uma alteração no banco de dados do servidor, pois é mais resistente a ataques de falsificação de solicitação entre sites. - O método
GETdeve ser utilizado somente para formulários que não alteram dados de usuário (um formulário de busca, por exemplo). Ele é recomendado para quando você quiser poder favoritar ou compartilhar a URL.
- O método
O papel do servidor é primeiramente carregar o estado inicial do formulário — seja contendo campos em branco ou preenchidos com valores iniciais. Após o usuário clicar no botão de envio, o servidor receberá do navegador os dados do formulário preenchido e deverá validar as informações. Se o formulário contiver dados inválidos, o servidor deverá exibir o formulário novamente, desta vez já com os valores enviados pelo usuário nos campos preenchidos corretamente, mais uma mensagem descrevendo o problema encontrado em cada campo considerado inválido. Uma vez que o servidor receber uma requisição do formulário com todos os dados válidos, poderá exercer a ação apropriada (por exemplo, salvar os dados, retornar o resultado de uma busca, subir um arquivo etc) e então notificar o usuário.
Como você pode imaginar, as ações de criar o HTML, validar os dados recebidos, re-exibir os dados enviados com mensagens de erro se necessário e realizar a operação desejada com os dados válidos podem todas tomar bastante tempo e esforço. O Django torna tudo isso muito mais fácil, adiantando parte do "trabalho braçal" e código repetitivo!
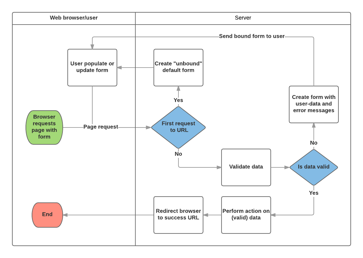
Processo de manipulação de formulários Django
O tratamento de formulários do Django usa todas as mesmas técnicas que aprendemos nos tutoriais anteriores (para exibir informações sobre nossos modelos): a view recebe uma solicitação, executa todas as ações necessárias, incluindo a leitura de dados dos modelos, gera e retorna uma página HTML ( de um modelo, no qual passamos um contexto que contém os dados a serem exibidos). O que torna as coisas mais complicadas é que o servidor também precisa processar dados fornecidos pelo usuário e exibir novamente a página se houver algum erro.
Um fluxograma do processo de como o Django lida com solicitações de formulário é mostrado abaixo, começando com uma solicitação para uma página contendo um formulário (mostrado em verde).

Com base no diagrama acima, as principais coisas que o manuseio de formulários do Django faz são:
-
Exiba o formulário padrão na primeira vez em que for solicitado pelo usuário
- O formulário pode conter campos em branco (por exemplo, se você estiver criando um novo registro) ou pode ser preenchido previamente com valores iniciais (por exemplo, se você estiver alterando um registro ou tiver valores iniciais padrão úteis).
- O formulário é referido como unbound neste momento, porque não está associado a nenhum dado inserido pelo usuário (embora possa ter valores iniciais).
-
Receba dados de uma solicitação de envio e vincule-os ao formulário.
- Vincular dados ao formulário significa que os dados inseridos pelo usuário e quaisquer erros estão disponíveis quando precisamos exibir novamente o formulário.
-
Limpe e valide os dados.
- A limpeza dos dados executa a higienização da entrada (por exemplo, removendo caracteres inválidos que podem ser usados para enviar conteúdo malicioso ao servidor) e os converte em tipos consistentes de Python.
- A validação verifica se os valores são apropriados para o campo (por exemplo, estão no período certo, não são muito curtos ou muito longos etc.)
-
Se algum dado for inválido, exiba novamente o formulário, desta vez com valores preenchidos pelo usuário e mensagens de erro para os campos problemáticos.
-
Se todos os dados forem válidos, execute as ações necessárias (por exemplo, salve os dados, envie e envie por e-mail, retorne o resultado de uma pesquisa, faça o upload de um arquivo etc.)
-
Quando todas as ações estiverem concluídas, redirecione o usuário para outra página.
O Django fornece várias ferramentas e abordagens para ajudá-lo nas tarefas detalhadas acima. O mais fundamental é a classe Form, o que simplifica a geração de HTML de formulário e a limpeza/validação de dados. Na próxima seção, descreveremos como os formulários funcionam usando o exemplo prático de uma página para permitir que os bibliotecários renovem os livros.
Nota:
Entendendo como Form é usado para ajudá-lo quando discutirmos as classes de estrutura de formulário mais "de alto nível" do Django.
Renew-book form usando uma function view
Em seguida, adicionaremos uma página para permitir que os bibliotecários renovem os livros emprestados. Para fazer isso, criaremos um formulário que permita aos usuários inserir um valor de data. Preencheremos o campo com um valor inicial três semanas a partir da data atual (o período normal de empréstimo) e adicionaremos alguma validação para garantir que o bibliotecário não possa inserir uma data no passado ou uma data muito distante no futuro. Quando uma data válida for inserida, nós a escreveremos no registro atual no campo BookInstance.due_back.
O exemplo usará uma function-based view e uma classe Form. As seções a seguir explicam como os formulários funcionam e as alterações que você precisa fazer em nosso projeto LocalLibrary.
Form
A classe Form é o coração do sistema de manipulação de formulários do Django. Ele especifica os campos no formulário, seu layout, exibe widgets, rótulos, valores iniciais, valores válidos e (uma vez validadas) as mensagens de erro associadas a campos inválidos. A classe também fornece métodos para renderizar-se em modelos usando formatos predefinidos (tabelas, listas etc.) ou para obter o valor de qualquer elemento (habilitando a renderização manual refinada).
Declarando um Form
A sintaxe da declaração para um Form é muito semelhante ao da declaração de um Model, e compartilha os mesmos tipos de campo (e alguns parâmetros semelhantes). Isso faz sentido porque, em ambos os casos, precisamos garantir que cada campo lide com os tipos corretos de dados, seja restrito a dados válidos e tenha uma descrição para exibição/documentação.
Os dados do formulário são armazenados no arquivo forms.py de um aplicativo, dentro do diretório do aplicativo. Crie e abra o arquivo locallibrary/catalog/forms.py. Para criar um Form, nós importamos a biblioteca forms, deriva da classe Form, e declarar os campos do formulário. Uma classe de formulário muito básica para nosso formulário de renovação de livros da biblioteca é mostrada abaixo - adicione-a ao seu novo arquivo:
from django import forms
class RenewBookForm(forms.Form):
renewal_date = forms.DateField(help_text="Enter a date between now and 4 weeks (default 3).")
Campos do Form
Nesse caso, temos um único DateField para inserir a data de renovação que será renderizada em HTML com um valor em branco, o valor padrão da label "Renewal date:", e algum texto de ajuda: "Enter a date between now and 4 weeks (default 3 weeks)." Como nenhum dos outros argumentos opcionais é especificado, o campo aceita datas usando o input_formats: YYYY-MM-DD (2016-11-06), MM/DD/YYYY (02/26/2016), MM/DD/YY (10/25/16), e será renderizado usando o padrão widget: DateInput.
Existem muitos outros tipos de campos de formulário que você reconhecerá amplamente por sua semelhança com as classes de campo de modelo equivalentes: BooleanField, CharField, ChoiceField, TypedChoiceField, DateField, DateTimeField, DecimalField, DurationField, EmailField, FileField, FilePathField, FloatField, ImageField, IntegerField, GenericIPAddressField, MultipleChoiceField, TypedMultipleChoiceField, NullBooleanField, RegexField, SlugField, TimeField, URLField, UUIDField, ComboField, MultiValueField, SplitDateTimeField, ModelMultipleChoiceField, ModelChoiceField.
Os argumentos comuns à maioria dos campos estão listados abaixo (estes têm valores padrão sensíveis):
- required: Se
True, o campo não pode ser deixado em branco ou receber um valorNone. Os campos são obrigatórios por padrão, então você deve definirrequired=Falsepara permitir valores em branco no formulário. - label: O label a ser usado ao renderizar o campo em HTML. Se um label não for especificado, o Django criará um a partir do nome do campo colocando em maiúscula a primeira letra e substituindo sublinhados por espaços (e.g. Renewal date).
- label_suffix: Por padrão, dois pontos são exibidos após o rótulo (e.g. Renewal date**:**). Esse argumento permite especificar um sufixo diferente contendo outros caractere(s).
- initial: O valor inicial para o campo quando o formulário é exibido.
- widget: O widget de exibição a ser usado.
- help_text (como visto no exemplo acima): Texto adicional que pode ser exibido em formulários para explicar como usar o campo.
- error_messages: Uma lista de mensagens de erro para o campo. Você pode substituí-los por suas próprias mensagens, se necessário.
- validators: Uma lista de funções que serão chamadas no campo quando validadas.
- localize:Permite a localização da entrada de dados do formulário (consulte o link para obter mais informações).
- disabled: O campo é exibido, mas seu valor não pode ser editado se este for
True. O padrão éFalse.
Validação
O Django fornece vários locais onde você pode validar seus dados. A maneira mais fácil de validar um único campo é substituir o método clean_<fieldname>() para o campo que você deseja verificar. Por exemplo, podemos validar esse valor inserido renewal_date daqui a quatro semanas, implementando clean_renewal_date() como mostrado abaixo.
Atualize seu arquivo forms.py para ficar assim:
import datetime
from django import forms
from django.core.exceptions import ValidationError
from django.utils.translation import ugettext_lazy as _
class RenewBookForm(forms.Form):
renewal_date = forms.DateField(help_text="Enter a date between now and 4 weeks (default 3).")
def clean_renewal_date(self):
data = self.cleaned_data['renewal_date']
# Check if a date is not in the past.
if data < datetime.date.today():
raise ValidationError(_('Invalid date - renewal in past'))
# Check if a date is in the allowed range (+4 weeks from today).
if data > datetime.date.today() + datetime.timedelta(weeks=4):
raise ValidationError(_('Invalid date - renewal more than 4 weeks ahead'))
# Remember to always return the cleaned data.
return data
Há duas coisas importantes a serem observados. A primeira é que temos nossos dados usando self.cleaned_data['renewal_date'] e que nós retornaremos esses dados ou não podemos alterá-lo no final da função. Este passo nos leva a dados "limpos" e higienizados de potencialmente inseguro usando os validadores de entrada padrão e convertidos para o tipo padrão correto para os dados (neste caso, um objeto Python datetime.datetime).
O segundo ponto é que, se um valor cai fora da nossa gama que levanta um ValidationError, especificando o texto de erro que deseja exibir no formulário se um valor inválido for inserido. Os exemplos acima também envolvem este texto em um dos Django's translation functions ugettext_lazy() (importado como _()), que é uma boa prática se você quiser traduzir o seu site mais tarde.
Nota:
Existem muitos outros exemplos e métodos para validar os forms Form e field validation (Django docs). Por exemplo, nos casos em que você tem vários campos que dependem uns dos outros, você pode substituir a função Form.clean() e novamente levantar uma ValidationError.
Isso é tudo que necessitamos para o form neste exemplo?
Configuração da URL
Antes de criar nossa view, vamos adicionar a configuração da URL para a pagina renew-books. Copie a seguinte configuração para o final do aquivo locallibrary/catalog/urls.py.
urlpatterns += [
path('book/<uuid:pk>/renew/', views.renew_book_librarian, name='renew-book-librarian'),
]
A configuração da URL irá redirecionar as URLs com o formato /catalog/book/<bookinstance id>/renew/ para a função chamada renew_book_librarian() em views.py, e enviar o id BookInstance como parâmetro nomeado pk. O padrão corresponde apenas se pk estiver com a formatação uuid correta.
Nota:
Podemos citar nos nossos dados capturados na URL "pk" qualquer coisa que quisermos, porque nós temos o controle completo sobra a função view (nós não estamos usando uma view detail genérica, onde se espera os parâmetros com um certo nome). Contudo, a abreviação pk para "chave primária", é uma convenção razoável para uso!
View
Como discutido no processo de manipulação de formulários Django acima, a view renderizará o formulário padrão chamado pela primeira vez e então retorná-lo com mensagens de erro se os dados forem inválidos, ou processar os dados e redirecioná-lo para uma nova página se os dados forem válidos.A fim de executar essas ações diferentes, a view deve ser capas de saber se está sendo chamada pela primeira vez para renderizar o form padrão ou um subsequente para a validação dos dados.
Para forms que usam uma solicitação POST para enviar informações para o servidor, o padrão mais comum para a view é testar se o tipo de solicitação é POST (if request.method == 'POST':) para identificar requisições válidas de formulário e GET (usando uma condição else) para identificar a requisição de criação do form inicial. Se você deseja enviar seus dados usando uma reuquisição GET uma abordagem típica para identificar se é a primeira ou subsequente requisição é ler os dados do formulário (por exemplo, ler um valor oculto no form).
O processo de renovação de livros será gravado em nosso banco de dados, portanto, por convenção, usamos a abordagem de requisição POST. O fragmento de código abaixo mostra o padrão (bem padrão) para esse tipo de exibição de função.
import datetime
from django.shortcuts import render, get_object_or_404
from django.http import HttpResponseRedirect
from django.urls import reverse
from catalog.forms import RenewBookForm
def renew_book_librarian(request, pk):
book_instance = get_object_or_404(BookInstance, pk=pk)
# If this is a POST request then process the Form data
if request.method == 'POST':
# Create a form instance and populate it with data from the request (binding):
form = RenewBookForm(request.POST)
# Check if the form is valid:
if form.is_valid():
# process the data in form.cleaned_data as required (here we just write it to the model due_back field)
book_instance.due_back = form.cleaned_data['renewal_date']
book_instance.save()
# redirect to a new URL:
return HttpResponseRedirect(reverse('all-borrowed') )
# If this is a GET (or any other method) create the default form.
else:
proposed_renewal_date = datetime.date.today() + datetime.timedelta(weeks=3)
form = RenewBookForm(initial={'renewal_date': proposed_renewal_date})
context = {
'form': form,
'book_instance': book_instance,
}
return render(request, 'catalog/book_renew_librarian.html', context)
Primeiro, importamos nosso formulário (RenewBookForm) e outros objetos/métodos úteis usados no corpo da função view:
get_object_or_404(): Retorna um objeto especificado de um modelo com base em seu valor de chave primária, e gera uma exceçãoHttp404(não encontrada) se o registro não existir.HttpResponseRedirect: Isso cria um redirecionamento para uma URL especificada (código de status HTTP 302).reverse(): Isso gera uma URL a partir de uma configuração de nome de URL e um conjunto de argumentos. É o equivalente em Python da tagurlque usamos em nossos templates.datetime: Uma biblioteca Python para a manipulação de dadas e tempo.
Na view, primeiro usamos o argumento pk em get_object_or_404() para obter o BookInstance atual (se isso não existir, a view será imediatamente encerrada e a página exibirá um erro "não encontrada"). Se essa não for uma solicitação POST (manipulada pela cláusula else) criamos o formulário padrão passando o valor initial para o campo renewal_date (como mostrado abaixo em negrito, isso é, 3 semanas a partir da data atual).
book_instance = get_object_or_404(BookInstance, pk=pk)
# If this is a GET (or any other method) create the default form
else:
proposed_renewal_date = datetime.date.today() + datetime.timedelta(weeks=3)
form = RenewBookForm(initial={'renewal_date': proposed_renewal_date})
context = {
'form': form,
'book_instance': book_instance,
}
return render(request, 'catalog/book_renew_librarian.html', context)
Depois de criar o form, chamamos render() para criar a página HTML, especificando o template e o context que contém o nosso form. Nesse caso, o context também contem nosso BookInstance, que usaremos no template para fornecer informações sobre o livro que estamos renovando.
No entenato, se essa for uma solicitação POST , criamos nosso objeto form e prenchemos com dados da requisição. Esse processo é chamado "binding" e permite validar o formulário. Em seguida, verificamos se o formulário é válido, que executa todo o código de validação em todos os campos — incluindo o código genérico para verificar se nosso campo de data é realmente uma data válida e a função específica clean_renewal_date() do nosso formulário para verificar se a data está na faixa certa.
book_instance = get_object_or_404(BookInstance, pk=pk)
# If this is a POST request then process the Form data
if request.method == 'POST':
# Create a form instance and populate it with data from the request (binding):
form = RenewBookForm(request.POST)
# Check if the form is valid:
if form.is_valid():
# process the data in form.cleaned_data as required (here we just write it to the model due_back field)
book_instance.due_back = form.cleaned_data['renewal_date']
book_instance.save()
# redirect to a new URL:
return HttpResponseRedirect(reverse('all-borrowed') )
context = {
'form': form,
'book_instance': book_instance,
}
return render(request, 'catalog/book_renew_librarian.html', context)
Se o formulário não é válido, chamamos render() novamente, mas dessa vez o valor passado de form no context incluirá mensagens de erro.
Se o formulário é válido, então podemos começar a utilizar os dados, acessando-o por meio do atributoform.cleaned_data (Ex. data = form.cleaned_data['renewal_date']). Aqui, apenas salvamos os dados no atributo due_back do objeto BookInstance associado.
Aviso:
Importante: Embora você também possa acessar os dados do formulário diretamente por meio do request (por exemplo, request.POST['renewal_date'] ou request.GET['renewal_date'] se utilizando requisição GET), isso NÃO é recomendado. O dado limpo é "higienizado", validado, e convertido em tipo compatível com Python.
A estapa final da manipulação de formulário na parte da view é redirecionar para outra página, geralmente uma página de "êxito". Nesse caso, usamos HttpResponseRedirect e reverse() para redirecionar para a view chamada 'all-borrowed' (isso foi criado como desafio em Tutorial Django Parte 8: Autenticação de usuário e permissões). Se você não criou está página considere redirecionar para a página principal na URL '/').
Isso é tudo que é necessário para a manipulação do formulario, mas ainda precisamo restringir o acesso a view aos bibliotecários. Provavelmente devemos criar uma nova permissão em BookInstance ("can_renew"), mas, para simplificar as coisa aqui, apenas usamos o decorator da função*,* @permission_required com nossa permissão existente can_mark_returned.
A view final, é portanto, como mostrado abaixo. Por favor, copie isso na parte inferior de locallibrary/catalog/views.py.
import datetime
from django.contrib.auth.decorators import permission_required
from django.shortcuts import get_object_or_404
from django.http import HttpResponseRedirect
from django.urls import reverse
from catalog.forms import RenewBookForm
@permission_required('catalog.can_mark_returned')
def renew_book_librarian(request, pk):
"""View function for renewing a specific BookInstance by librarian."""
book_instance = get_object_or_404(BookInstance, pk=pk)
# If this is a POST request then process the Form data
if request.method == 'POST':
# Create a form instance and populate it with data from the request (binding):
form = RenewBookForm(request.POST)
# Check if the form is valid:
if form.is_valid():
# process the data in form.cleaned_data as required (here we just write it to the model due_back field)
book_instance.due_back = form.cleaned_data['renewal_date']
book_instance.save()
# redirect to a new URL:
return HttpResponseRedirect(reverse('all-borrowed') )
# If this is a GET (or any other method) create the default form.
else:
proposed_renewal_date = datetime.date.today() + datetime.timedelta(weeks=3)
form = RenewBookForm(initial={'renewal_date': proposed_renewal_date})
context = {
'form': form,
'book_instance': book_instance,
}
return render(request, 'catalog/book_renew_librarian.html', context)
O template
Crie o template mencionado na view (/catalog/templates/catalog/book_renew_librarian.html) e copie o código abaixo nele:
{% extends "base_generic.html" %}
{% block content %}
<h1>Renew: {{ book_instance.book.title }}</h1>
<p>Borrower: {{ book_instance.borrower }}</p>
<p{% if book_instance.is_overdue %} class="text-danger"{% endif %}>Due date: {{ book_instance.due_back }}</p>
<form action="" method="post">
{% csrf_token %}
<table>
{{ form.as_table }}
</table>
<input type="submit" value="Submit">
</form>
{% endblock %}
A maior parte disso será totalmente familiar dos tutoriais anteriores. Estendemos o template base e então redefinimos o bloco content. Somos capazes de referenciar {{ book_instance }} (e suas variáveis) porque foi passado no objeto context na função render(), e nós as usamos para listar o título do livro, tomador do empréstimo, e a data de devolução original.
O código do formulário é relativamente simples. Primeiro, declaramos a tag form, especificando onde o formulário deve ser submetido (action) e o method para submeter os dados (nesse caso, um "HTTP POST") — se você lembrar da visão geral de Formulários HTML na parte superior da página, uma action vazia, como mostrada, significa que os dados do formulário serão postados de volta para a URL atual da página (que é o que queremos!). Dentro das tags, definimos a entrada submit, que um usuário pode apertar para submeter os dados. O {% csrf_token %} adicionado apenas dentro das tags do formulário é parte da proteção de falsificação ente sites (cross-site forgery protection) do Django.
Nota:
Adicione o {% csrf_token %} para todos os templates Django que você cria que utiliza POST para submeter dados. Isso reduzirá a chance de que os formulários sejam invadidos por usuários maliciosos.
Tudo que resta é a variável {{ form }} do template, que passamos para o template no dicionário context. Talvez, sem supresa, quando usado como mostrado, isto fornece a renderização padrão de todos os campos do formulário, incluindo seus labels, widgets e texto de ajuda — a renderização é como mostrado abaixo:
<tr>
<th><label for="id_renewal_date">Renewal date:</label></th>
<td>
<input
id="id_renewal_date"
name="renewal_date"
type="text"
value="2016-11-08"
required />
<br />
<span class="helptext"
>Enter date between now and 4 weeks (default 3 weeks).</span
>
</td>
</tr>
Nota:
Talvez não seja óbvio porque temos apenas um campo, mas, por padrão, todo campo é definido em sua própria linha de tabela. Essa mesma renderização é fornecida se você referenciar a váriavel de template {{ form.as_table }}.
Se você fosse inserir uama data inválida, você também obteria uma lista dos erros renderizados na página (mostrado em negrito abaixo).
<tr>
<th><label for="id_renewal_date">Renewal date:</label></th>
<td>
<ul class="errorlist">
<li>Invalid date - renewal in past</li>
</ul>
<input
id="id_renewal_date"
name="renewal_date"
type="text"
value="2015-11-08"
required />
<br />
<span class="helptext"
>Enter date between now and 4 weeks (default 3 weeks).</span
>
</td>
</tr>
Outras maneiras de usar variável de formulário de template
Usando {{ form.as_table }} como mostrado acima, cada campo é renderizado como uma linha da tabela. Você também pode renderizar cada campo como um item da lista (usando {{ form.as_ul }} ) como um parágrafo (usando {{ form.as_p }}).
Também é possível ter controle completo sobre a renderização de cada parte do formulário, indexando suas propriedades usando notação de ponto. Assim, por exemplo, podemos acessar vários itens separados pelo nosso campo renewal_date:
{{ form.renewal_date }}:O campo todo.{{ form.renewal_date.errors }}: A lista de erros.{{ form.renewal_date.id_for_label }}: O id do label.{{ form.renewal_date.help_text }}: O texto de ajuda do campo.
Para mais exemplos de como renderizar formulários manualmente em templates e fazer loop nos campos de templates, veja Trabalhando com formulários > Renderizando campos manualmente (Django docs).
Testando a página
Se você aceitou o "desafio" em Tutorial Django Parte 8: Autenticação de usuário e permissões você terá uma lista de todos os livros emprestados na biblioteca, que é visível apenas aos funcionários da biblioteca. Podemos adicionar um link para nossa página de renovação ao lado de cada item, usando o código de modelo abaixo.
{% if perms.catalog.can_mark_returned %}-
<a href="{% url 'renew-book-librarian' bookinst.id %}">Renew</a>
{% endif %}
Nota:
Lembre que seu login de teste precisará ter a permissão "catalog.can_mark_returned" para acessar a página de renovação de livro (talvez use sua conta de superusuário).
Você pode, alternativamente, construir manualmente uma URL de teste como esta — http://127.0.0.1:8000/catalog/book/<bookinstance_id>/renew/) (um id válido de bookinstance pode ser obtido navegando para a página de detalhes de um livro em sua biblioteca, e copiando o campoid).
Com o que se parece?
Se você tiver sucesso, o formulário padrão será semelhante a este:

O formulário com um valor inválido inserido terá a seguinte aparência:

A lista de todos os livros com o link de renovação será assim:

ModelForms
Criar uma classeForm usando a abordagem descrita acima é muito flexível, permitindo criar qualquer tipo de página de formulário que você desejar e associá-la a qualquer modelo ou modelos.
Contudo, se você só precisa de um formulário para mapear os campos de um único modelo, então seu modelo já definirá a maioria das informações que vocÊ precisa em seu formulário: campos, rótulos, texto de ajuda, etc. Em vez de recriar as definições do modelo em seu formulário, é mais fácil usar a classe auxiliar ModelForm para criar o formulário a partir do seu modelo. Esse ModelForm pode ser usado em suas views exatamente da mesma maneira como um Form comum.
Uma ModelForm contém o mesmo campo que nossa RenewBookForm original, como mostrado abaixo. Tudo que você precisa fazer para criar o formulário é adicionar class Meta com o model (BookInstance) associado e uma lista dos fields do modelo a serem incluídos no formulário (você pode incluir todos os campos usando fields = '__all__', ou pode usar exclude (em vez de fields) para especificar os campos do modelo a não incluir).
from django.forms import ModelForm
from catalog.models import BookInstance
class RenewBookModelForm(ModelForm):
class Meta:
model = BookInstance
fields = ['due_back']
Nota:
Isso pode não parecer muito mais simples do que apenas usar um Form (e não é nesse caso, porque temos apenas um campo). No entanto, se você tiver muitos campos, isso pode reduzir a quantidade de código significativamente!
O restante das informações vem das definições de campo do modelo (ex. rótulos, widgets, texdo de ajuda, mensagens de erro). Se isso não for suficiente, então podemos substituí-los em nossa class Meta, especificando um dicionário contendo o campo para mudar e seu novo valor. Por exemplo, neste formulário podemos querer um rótulo para nosso campo de "Renewal date" (em vez do padrão baseado no padrão com base no nome do campo: Due Back), e também queremos que nosso campo de ajuda seja específico para esse caso de uso. A Meta abaixo mostra como substituir esses campos, e você pode definir widgets and error_messages da mesma forma, se os padrões não forem suficientes.
class Meta:
model = BookInstance
fields = ['due_back']
labels = {'due_back': _('New renewal date')}
help_texts = {'due_back': _('Enter a date between now and 4 weeks (default 3).')}
Para adicionar validação você pode usar a mesma abordagem como uma Form normal — você define uma função chamada clean_field_name() e raise a exceção ValidationError para valores inválidos. A única diferença em relação ao nosso form original é que o campo do modelo é chamdo due_back e não "renewal_date". Essa mudança é necessária pois o campo correspondente em BookInstance é chamado due_back.
from django.forms import ModelForm
from catalog.models import BookInstance
class RenewBookModelForm(ModelForm):
def clean_due_back(self):
data = self.cleaned_data['due_back']
# Check if a date is not in the past.
if data < datetime.date.today():
raise ValidationError(_('Invalid date - renewal in past'))
# Check if a date is in the allowed range (+4 weeks from today).
if data > datetime.date.today() + datetime.timedelta(weeks=4):
raise ValidationError(_('Invalid date - renewal more than 4 weeks ahead'))
# Remember to always return the cleaned data.
return data
class Meta:
model = BookInstance
fields = ['due_back']
labels = {'due_back': _('Renewal date')}
help_texts = {'due_back': _('Enter a date between now and 4 weeks (default 3).')}
A classe RenewBookModelForm acima agora é funcionalmente equivalente a nossa original RenewBookForm. Você poderia importar e usar onde quer que você use RenewBookForm desde que você também atualize o nome da variável do formulário correspondente de renewal_date para due_back como na segunda declaração do formulário: RenewBookModelForm(initial={'due_back': proposed_renewal_date}.
Views genéricas de edição
O algoritmo de manipulação de formulários que usamos em nosso exemplo de função view acima, representa um padrão extremamente comum nas views de edição de formulário. Django abstrai grande parte desse "boilerplate" (trabalho repetitivo) para você, criando views genéricas de edição para views de criação, edição e exclusão baseadas em modelos. Não apenas lidam com o comportamento de visualização, mas também criam automaticamente para você a classe de formulário (uma ModelForm) a partir do modelo.
Nota:
Além das views de edição descritas aqui, há também uma classe FormView, que fica em algum lugar entre nossa função view e outra view genérica em termos de "flexibilidade" vs "esforço de codificação". Usando FormView, você ainda precisa criar seu Form, mas não precisa implementar todos os padrões de manipulação de formulário. Em vez disso, você tem apenas que fornecer uma implementação da função que será chamada assim que o envio for válido.
Nessa seção vamos usar views genericas de edição para criar páginas para adicionar funcionalidades para criar, editar e excluir registros de Author da nossa biblioteca — fornecendo efetivamente uma reimplementação básica de parte do site Admin (isso poderá ser útil se você precisa oferecer funcionalidades de administrador de uma maneira mais flexível que possa ser fornecida pelo dite Admin).
Views
Abra o arquivo das views (locallibrary/catalog/views.py) e acrescente o seguinte bloco de código na parte inferior:
from django.views.generic.edit import CreateView, UpdateView, DeleteView
from django.urls import reverse_lazy
from catalog.models import Author
class AuthorCreate(CreateView):
model = Author
fields = '__all__'
initial = {'date_of_death': '05/01/2018'}
class AuthorUpdate(UpdateView):
model = Author
fields = ['first_name', 'last_name', 'date_of_birth', 'date_of_death']
class AuthorDelete(DeleteView):
model = Author
success_url = reverse_lazy('authors')
Como você pode ver, para criar, atualizar e excluir as views, você precisa derivar de CreateView, UpdateView, e DeleteView (respectivamente) e então definir o modelo associado.
Para os casos "criar" e "atualizar" você também precisa especificar os campos para mostrar no formulário (usando a mesma sintaxe que para ModelForm). Nesse caso, nós mostramos ambas as sintaxes para mostrar todos ("all") campos e como você pode listar eles individualmente. Você também pode especificar valores iniciais para cada campo usando um dicionário com pares nome_do_campo/valor (aqui, arbitrariamente, definimos a data de morte para fins de demonstração — talvez você queira remover isso!). Por padrão, essas views irão redirecionar, se houver sucesso, para uma página mostrando o item do modelo recentemente criado/editado, que no nosso caso será a página de visualização de detalhes do autor que criamos em um tutorial anterior. Você pode especificar ums local de redirecionamento alternativo, declarando explicitamente o parâmetro success_url (como feito na classe AuthorDelete).
A classe AuthorDelete não precisa mostrar nenhum dos campos, então eles não precisam ser especificados. No entanto, você precisa especificar a success_url, porque não há um valor padrão óbvio para o Django usar. Nesse caso, usamos a função reverse_lazy() para redirecioanr para nossa lista de autores depois que um autor é excluido — reverse_lazy() é uma versão executada "preguiçosamente" de reverse(), usada aqui porque estamos fornecendo uma URL para um atributo baseado em classe de view.
Templates
As views "create" e "update" usam o mesmo template por padrão, que serão nomeadas seguindo o modelo: model_name_form.html (você pode mudar o sufixo para algo diferente de _form usando o campo template_name_suffix em sua view, ex. template_name_suffix = '_other_suffix')
Crie o arquivo de template locallibrary/catalog/templates/catalog/author_form.html e copie o texto abaixo.
{% extends "base_generic.html" %}
{% block content %}
<form action="" method="post">
{% csrf_token %}
<table>
{{ form.as_table }}
</table>
<input type="submit" value="Submit">
</form>
{% endblock %}
Isso é semelhante aos nossos formulários anteriores e renderiza os campos usando uma tabela. Note também como novamente declaramos o {% csrf_token %} para garantir que nossos formulários são resistentes a ataques CSRF.
A view "delete" espera encontrar um template nomeado com o formato model_name_confirm_delete.html (novamente, você pode mudar o sufixo usando template_name_suffix em sua view). Crie o arquivo de template locallibrary/catalog/templates/catalog/author_confirm_delete.html e copie o texto abaixo.
{% extends "base_generic.html" %}
{% block content %}
<h1>Delete Author</h1>
<p>Are you sure you want to delete the author: {{ author }}?</p>
<form action="" method="POST">
{% csrf_token %}
<input type="submit" value="Yes, delete." />
</form>
{% endblock %}
URL configurations
Abra seu arquivo de configuração de URL (locallibrary/catalog/urls.py) e adicione a seguinte configuração no final do arquivo:
urlpatterns += [
path('author/create/', views.AuthorCreate.as_view(), name='author_create'),
path('author/<int:pk>/update/', views.AuthorUpdate.as_view(), name='author_update'),
path('author/<int:pk>/delete/', views.AuthorDelete.as_view(), name='author_delete'),
]
Não há nada particularmente novo aqui! Você pode ver que as views são classes, e portanto devem ser chamadas via .as_view(), e você deve poder reconhecer os padrões URL em cada caso. Devemos usar pk como o nome para nosso valor capturado de chave primária (primary key), como esse é o nome do parâmetro esperado pelas classes view.
As páginas de criação, atualização e remoção de autor agora estão prontas para teste (neste caso, não nos incomodaremos em conectá-las a barra lateral do site, embora você possa fazer se desejar).
Nota:
Usuários observadores devem ter notado que não fizemos nada para previnir que usuários não autorizadosde acessem as páginas! Deixamos isso como um exercício para você (dica: você pode usar PermissionRequiredMixin e criar uma nova permissão ou reutilizar nossa permissão can_mark_returned).
Testando a página
Primeiro, efetue login no site com uma conta que possua as permissões que você decidiu que são necessárias para acessar a página de edição de autor.
Então navegue para a página de criação de autor: http://127.0.0.1:8000/catalog/author/create/, que deve parecer como a captura de tela abaixo.

Entre com valores para os campos e então pressione Submit para dalvar o registro de autor. Você agora deve ser direcionado para uma visualização detalhada para o seu novo autor, com uma URL de algo como http://127.0.0.1:8000/catalog/author/10.
Você pode testar edição de registros enexando /update/ ao final da URL da página de detalhe (ex. http://127.0.0.1:8000/catalog/author/10/update/) — não mostramos uma captura de tela, porque se parace com a página de criação
Finalmente, podemos excluir a página anexando delete ao final da URL da visualização detalhada do autor (ex. http://127.0.0.1:8000/catalog/author/10/delete/). Django deve exibir a página de exclusão mostrada abaixo. Pressione Yes, delete. para remover o registro e ser levado para a lista de todos os autores.

Desafie-se
Crie alguns forms para criar, editar e excluir registros de Book. Você pode utilizar exatamente a mesma estrutura que a de Authors. Se seu template book_form.html é apenas uma cópia renomeada de author_form.html , então a nova página "criar livro" será semelhante a captura de tela abaixo:

Resumo
Criar e manipular formulários pode ser um processo complicado! Django torna muito mais fácil fornecendo mecanismos programáticos para declarar, renderizar e validar formulários. Além disso, Django fornece views genéricas de edição de formulário, isso pode fazes quase todo trabalho para definir páginas que podem criar, editar e excluir registros associados com uma única instância de model.
Há muito mais que pode ser feito com formulários (confira abaixo nossa lista Veja também), mas agora você deve entender como adicionar formulários básicos e o código de manipulação de formulários para seus próprios websites.
Veja também
- Trabalhando com formulários (Django docs)
- Escrevendo seu primeiro app Django, parte 4 > Escrevendo um formulário simples (Django docs)
- A API Forms (Django docs)
- Form fields (Django docs)
- Formulários e validação de campos (Django docs)
- Manipulação de formulários com views baseadas em classe (Django docs)
- Criando formulários com models (Django docs)
- Views genéricas de edição (Django docs)